Infinity77
Freeware
- Shipped With wxPython
- Unofficial Widgets
- BalloonTip
- ExtendedChoice
- EnhancedStatusBar
- ToasterBox
- SpeedMeter
- AdvancedSplash
- ShapedButton
- PieCtrl/ProgressPie
- NotebookCtrl
- FloatSpin
- ThumbnailCtrl
- PyAUI
- PyProgress
- KnobCtrl
- FourWaySplitter
- RulerCtrl
- LabelBook
- FlatMenu
- WindowTree
- WidgetStack
- HyperTreeList
- PyCollapsiblePane
- CubeColourDialog
- AquaButton
- GenericMessageDialog
- GradientButton
- MultiDirDialog
- PeakMeterCtrl
- SuperToolTip
- AUI
- UltimateListCtrl
- RibbonBar
- PersistentControls
- XLSGrid
- Applications
If you have any request, or you would like to know how I built some of these software and interfaces, please feel free to drop me an e-mail.
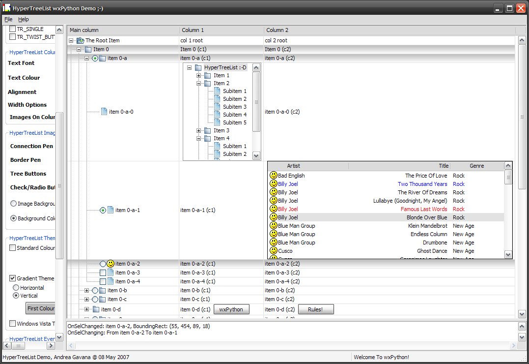
HyperTreeList
(08-May-2007)
HyperTreeList is a class that mimics the behaviour of wx.gizmos.TreeListCtrl, with almost the same base functionalities plus some more enhancements. This class does not rely on the native control, as it is a full owner-drawn tree-list control.
HyperTreeList is somewhat an hybrid between CustomTreeCtrl and wx.gizmos.TreeListCtrl.
In addition to the standard wx.gizmos.TreeListCtrl behaviour this class supports:
- CheckBox-type items;
- RadioButton-type items;
- HyperLink-type items: they look like an hyperlink, with the proper mouse cursor on hovering;
- Multiline text items;
- Enabling/disabling items (together with their plain or grayed out icons);
- Whatever non-toplevel widget can be attached next to a tree item;
- Whatever non-toplevel widget can be attached next to a list item;
- Column headers are fully customizable in terms of icons, colour, font, alignment etc...
- Default selection style, gradient (horizontal/vertical) selection style and Windows Vista selection style;
- Customized drag and drop images built on the fly;
- Setting the HyperTreeList item buttons to a personalized imagelist;
- Setting the HyperTreeList check/radio item icons to a personalized imagelist;
- Changing the style of the lines that connect the items (in terms of wx.Pen styles);
- Using an image as a HyperTreeList background (currently only in "tile" mode).
And a lot more. Check the demo for an almost complete review of the functionalities.
|
Download |
||